Caso deseje adicionar alguma observação em um pedido já emitido você pode alterar conforme abaixo:
OBS: As novas observações serão visíveis apenas no sistema.
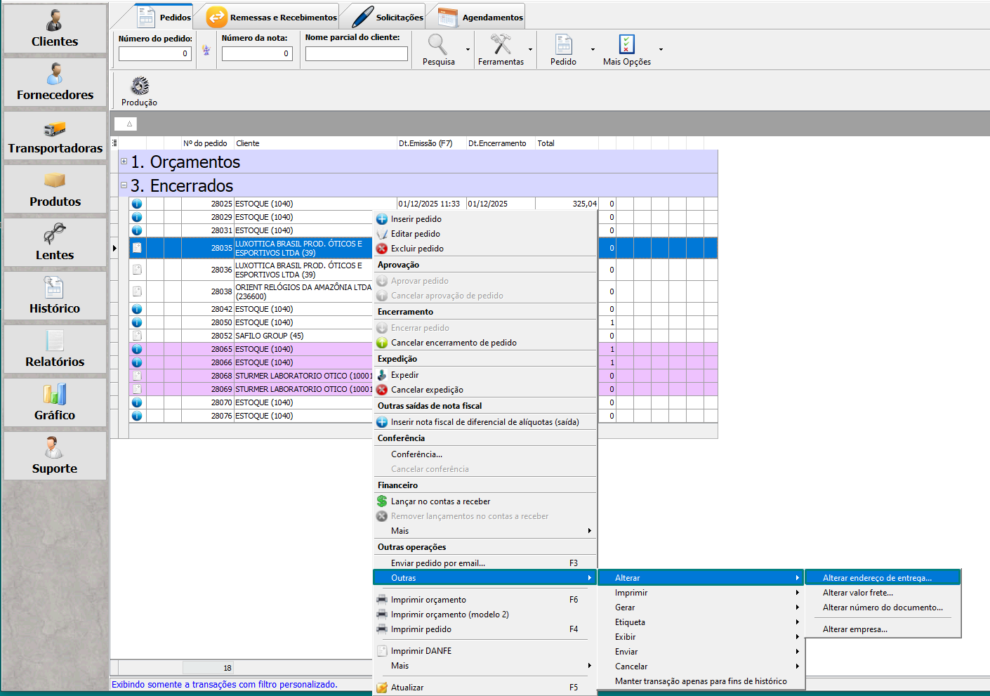
1 - Clique com o botão direito em cima do pedido encerrado > Outras > Alterar > Alterar Endereço de Entrega > Observação

2 - Altere ou coloque as novas informações como desejado.

3 - Abra o pedido e visualize as observações alteradas.
